|
Загрузка Табличных Данных (Партии Номенклатуры)
|
|
| 4zakaza | Дата: Вт, 14.03.2023, 19:13:41 | Сообщение # 1 |
|
Рядовой
Группа: Пользователи
Сообщений: 11
Репутация: 12
Статус: Оффлайн
| Платформа: 8.3.20.2184 Режим БД: Серверный (сжатие: усиленное) Конфигурация. Управление нашей фирмой, редакция 3.0 (3.0.2.193) Конфигурация. Основной режим запуска: Управляемое приложение Конфигурация. Режим совместимости: Версия 8.3.17 Конфигурация. Версия БСП: 3.1.7.294 Инструменты разработчика. Версия: Расширение 6.67.5e Инструменты разработчика. Инструмент: Загрузка табличных данных
Ругается на несогласованного Владельца партии. Приемник и источник, вроде, совпало все. Записывать таки записывает, но, соответственно, без владельца партии. Это бага, фича, или я рукожоп?
Цитата {(4, 85)}: Поле не найдено "Несогласовано_ВладелецПартии" ВЫБРАТЬ Ссылка, Владелец, ВладелецПартии, Наименование, НалогообложениеНДС, Статус, <<?>>Несогласовано_ВладелецПартии ИЗ Справочник.ПартииНоменклатуры КАК Т {ИнструментыРазработчикаTormozit Обработка.ирЗагрузкаТабличныхДанных.Форма.Форма.Форма(2525)}:ЭтаФорма.СнимокБД = Запрос.Выполнить().Выгрузить(); {ИнструментыРазработчикаTormozit Обработка.ирЗагрузкаТабличныхДанных.Форма.Форма.Форма(950)}:ОбновитьРазницуСБД(); {(1)}:ЭтаФорма.ЗагрузитьВБДЗавершение(Состояние, Результат) {ИнструментыРазработчикаTormozit ОбщийМодуль.ирКлиент.Модуль(15152)}:Выполнить("ЭтаФорма." + ОписаниеЗадания.ОбработчикЗавершения + "(Состояние, Результат)"); {ИнструментыРазработчикаTormozit ОбщийМодуль.ирКлиент.Модуль(15036)}:ОбработатьЗавершениеЗаданияФормыЛкс(ОписаниеЗадания, ЭтаФорма, ФоновоеЗадание,,, Результат); {ИнструментыРазработчикаTormozit Обработка.ирЗагрузкаТабличныхДанных.Форма.Форма.Форма(922)}:ирКлиент.ПроверитьЗавершениеФоновыхЗаданийФормыЛкс(ЭтаФорма);
по причине: {(4, 85)}: Поле не найдено "Несогласовано_ВладелецПартии" ВЫБРАТЬ Ссылка, Владелец, ВладелецПартии, Наименование, НалогообложениеНДС, Статус, <<?>>Несогласовано_ВладелецПартии ИЗ Справочник.ПартииНоменклатуры КАК Т Повторно повторить загрузку не удалось, еще вот так ругается циклически после кнопки "Загрузить без записи" и строки в "загрузка в БД" не выводит
Цитата Значение не является значением объектного типа (НайтиСтроки) {ИнструментыРазработчикаTormozit Обработка.ирЗагрузкаТабличныхДанных.Форма.Форма.Форма(1894)}:СтрокаСнимкаБД = СнимокБД.НайтиСтроки(КлючБД)[0];
|
| |
| |
| tormozit | Дата: Вт, 14.03.2023, 20:34:11 | Сообщение # 2 |
|
Генералиссимус
Группа: Администраторы
Сообщений: 7312
Репутация: 193
Статус: Оффлайн
| Пока попробуй на странице "Колонки БД" отключить флажок "Связи и параметры выбора". С ошибками позже разберусь.
|
| |
| |
| tormozit | Дата: Вт, 14.03.2023, 22:44:14 | Сообщение # 3 |
|
Генералиссимус
Группа: Администраторы
Сообщений: 7312
Репутация: 193
Статус: Оффлайн
| Ошибку воспроизвел https://www.hostedredmine.com/issues/959950
|
| |
| |
| tormozit | Дата: Вт, 14.03.2023, 22:58:32 | Сообщение # 4 |
|
Генералиссимус
Группа: Администраторы
Сообщений: 7312
Репутация: 193
Статус: Оффлайн
| Цитата 4zakaza (  ) Это бага, фича, или я рукожоп? Ответ на этот вопрос мы узнаем, когда ты отключишь флажок "Выполнять на сервере", включишь флажок "Связи и параметры выбора", нажмешь "Загрузить без записи", согласишься отменить загрузку и покажешь запрос обнаруженных несогласованностей.
|
| |
| |
| 4zakaza | Дата: Вт, 14.03.2023, 23:33:15 | Сообщение # 5 |
|
Рядовой
Группа: Пользователи
Сообщений: 11
Репутация: 12
Статус: Оффлайн
| Цитата Пока попробуй на странице "Колонки БД" отключить флажок "Связи и параметры выбора". С ошибками позже разберусь. Так работает, ага
|
| |
| |
| 4zakaza | Дата: Ср, 15.03.2023, 00:10:04 | Сообщение # 6 |
|
Рядовой
Группа: Пользователи
Сообщений: 11
Репутация: 12
Статус: Оффлайн
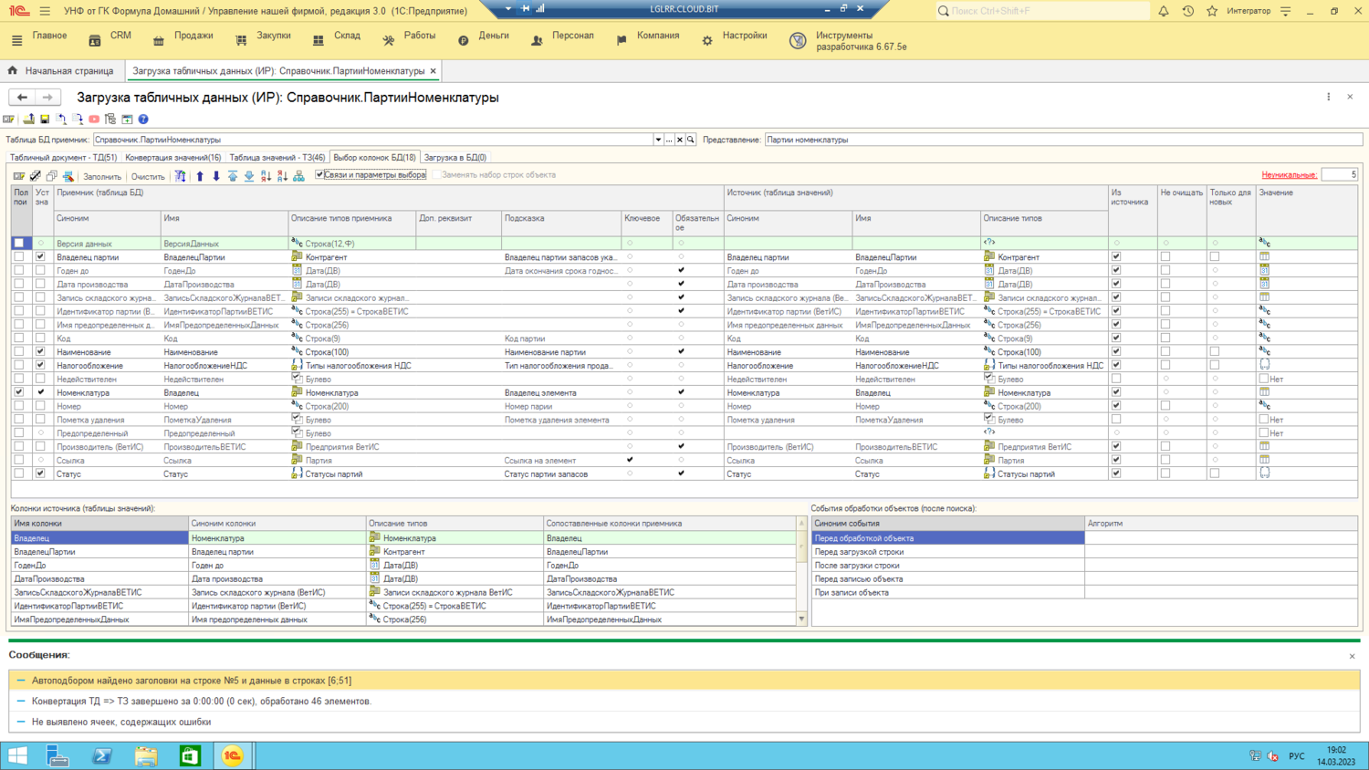
| Получилось как-то так. Не пойму, отработало вообще? сначала отказ был. (1) Видать, облако не дает батники вот так вот запросто запускать. Потом, вроде, консоль запросов таки отобразилась (2.3) Вообще справочник партий как-то интересно выглядит после первой кривой загрузки (4) 1я строка вручную штатно рождена. Там что у УНФ 2 владельца партий? В одной колонке "без владельца" во второй пусто.
Сообщение отредактировал 4zakaza - Ср, 15.03.2023, 00:11:15 |
| |
| |
| tormozit | Дата: Ср, 15.03.2023, 00:34:12 | Сообщение # 7 |
|
Генералиссимус
Группа: Администраторы
Сообщений: 7312
Репутация: 193
Статус: Оффлайн
| Укажи полную техническую информацию http://devtool1c.ucoz.ru/forum/2-2-1
|
| |
| |
| tormozit | Дата: Ср, 15.03.2023, 00:37:50 | Сообщение # 8 |
|
Генералиссимус
Группа: Администраторы
Сообщений: 7312
Репутация: 193
Статус: Оффлайн
| Хотелось бы увидеть не только текст запроса, но и его результат.
|
| |
| |
| 4zakaza | Дата: Ср, 15.03.2023, 00:53:12 | Сообщение # 9 |
|
Рядовой
Группа: Пользователи
Сообщений: 11
Репутация: 12
Статус: Оффлайн
| Кнопку жал, но сервер говорит мне, что данные эти секретны и не хочет добровольно отдавать, я в затруднении. Как итог ошибка
Цитата Индекс находится за границами массива {ИнструментыРазработчикаTormozit Обработка.ирПлатформа.Форма.ОПодсистеме.Форма(472)}:Пинг = Найденные[5].Подгруппа0; {ИнструментыРазработчикаTormozit Обработка.ирПлатформа.Форма.ОПодсистеме.Форма(346)}:Текст = ТехническаяИнформация();
|
| |
| |
| 4zakaza | Дата: Ср, 15.03.2023, 01:33:54 | Сообщение # 10 |
|
Рядовой
Группа: Пользователи
Сообщений: 11
Репутация: 12
Статус: Оффлайн
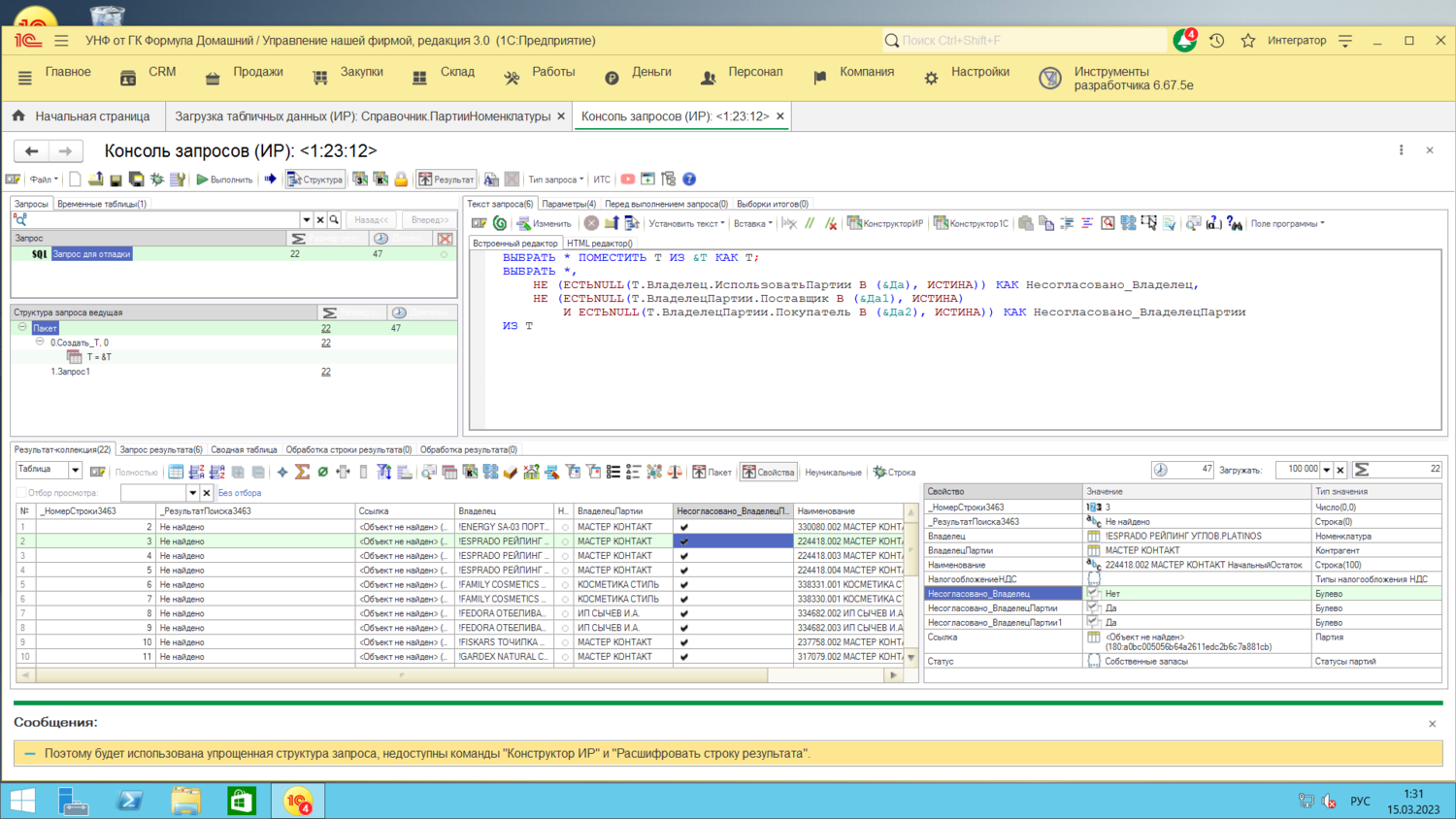
| Попытка зарегистрировать com компоненту goldParser просит админские права. Чет я сомневаюсь, что 1бит прям мне их даст ))) Выполнение запроса из консоли запустилось. Показывает такое. Я все сегодня, спасибо большое, спокойной ночи, до завтра.
Сообщение отредактировал 4zakaza - Ср, 15.03.2023, 01:42:21 |
| |
| |
| tormozit | Дата: Ср, 15.03.2023, 07:26:35 | Сообщение # 11 |
|
Генералиссимус
Группа: Администраторы
Сообщений: 7312
Репутация: 193
Статус: Оффлайн
| Цитата 4zakaza (  ) Это бага, фича, или я рукожоп? Судя по картинке с результатом запроса, ругается на несогласованность правильно. Если ты не согласен, то попробуй вручную в родной управляемой форме выбрать одного из таких владельцев партий. Вроде бы при их выборе должен установиться отбор ""Поставщик=Да и Покупатель=Да".
|
| |
| |
| tormozit | Дата: Ср, 15.03.2023, 07:35:38 | Сообщение # 12 |
|
Генералиссимус
Группа: Администраторы
Сообщений: 7312
Репутация: 193
Статус: Оффлайн
| Цитата 4zakaza (  ) Как итог ошибка Ошибку подтверждаю https://www.hostedredmine.com/issues/959971
|
| |
| |
| tormozit | Дата: Ср, 15.03.2023, 08:04:51 | Сообщение # 13 |
|
Генералиссимус
Группа: Администраторы
Сообщений: 7312
Репутация: 193
Статус: Оффлайн
| Исправлено в 6.67.6
|
| |
| |