Пт, 06.02.2026, 22:18:57
Главная Регистрация RSS
Приветствую Вас, Гость
[ Новые сообщения · Участники · Правила форума · Поиск · RSS ]
  • Страница 1 из 1
  • 1
Пожелание. Просмотр объединяемых наборов в консоли компоновк
vrovnovДата: Ср, 03.09.2025, 18:35:14 | Сообщение # 1
Рядовой
Группа: Пользователи
Сообщений: 3
Репутация: 0
Статус: Оффлайн
Предлагаю добавить просмотр объединяемых наборов данных. Было бы очень неплохо.

Прикрепления: 9540048.png (12.4 Kb)
 
tormozitДата: Ср, 03.09.2025, 19:53:25 | Сообщение # 2
Генералиссимус
Группа: Администраторы
Сообщений: 7308
Репутация: 193
Статус: Оффлайн
Создал задачу https://www.hostedredmine.com/issues/1007082
 
tormozitДата: Чт, 04.09.2025, 07:15:43 | Сообщение # 3
Генералиссимус
Группа: Администраторы
Сообщений: 7308
Репутация: 193
Статус: Оффлайн
Нужен чистый пример проблемы, которую позволит выявить этот просмотр. Желательно предоставить файл консоли, в котором ее можно наблюдать.
 
vrovnovДата: Пн, 15.09.2025, 11:34:00 | Сообщение # 4
Рядовой
Группа: Пользователи
Сообщений: 3
Репутация: 0
Статус: Оффлайн
Добрый день.
Прикрепил пример отчета и файл консоли.
Данная доработка позволит просматривать содержимое наборов данных, входящих в объединения.
Прикрепления: vneshnijotchet1.erf (9.7 Kb) · konsol_komponovki_otcheta.dcf (53.6 Kb)


Сообщение отредактировал vrovnov - Пн, 15.09.2025, 13:59:57
 
tormozitДата: Пн, 15.09.2025, 15:16:59 | Сообщение # 5
Генералиссимус
Группа: Администраторы
Сообщений: 7308
Репутация: 193
Статус: Оффлайн
Мне важно в первую очередь понять конкретную проблему или задачу, которую позволит решить желаемая и предлагаемая новая функция программы. Постарайся пояснить ее. Что облегчает делать/искать такой просмотр объединений?
 
tormozitДата: Пн, 15.09.2025, 17:38:36 | Сообщение # 6
Генералиссимус
Группа: Администраторы
Сообщений: 7308
Репутация: 193
Статус: Оффлайн
Прошу также учитывать, что у меня нет твоей конфигурации и БД, чтобы полноценно открыть и выполнить отчет, связанный с метаданными. Поэтому как минимум с таким тестом нужно предоставить техническую информацию, а лучше делать тест отвязанный от метаданных или предоставлять его вместе с конфигурацией или базой.
 
vrovnovДата: Вт, 30.09.2025, 20:55:53 | Сообщение # 7
Рядовой
Группа: Пользователи
Сообщений: 3
Репутация: 0
Статус: Оффлайн
В архиве выгрузка конфигурации + файл консоли и отчет

https://disk.yandex.ru/d/duJXNDZv-faajA


Сообщение отредактировал vrovnov - Вт, 30.09.2025, 21:08:48
 
tormozitДата: Вт, 30.09.2025, 21:31:58 | Сообщение # 8
Генералиссимус
Группа: Администраторы
Сообщений: 7308
Репутация: 193
Статус: Оффлайн
Предоставленную тобой базу развернул и открыл в ней файл консоли компоновки. Но непонятно что делать дальше, т.е. какую проблему или задачу решать.
 
tormozitДата: Вт, 30.12.2025, 08:43:21 | Сообщение # 9
Генералиссимус
Группа: Администраторы
Сообщений: 7308
Репутация: 193
Статус: Оффлайн
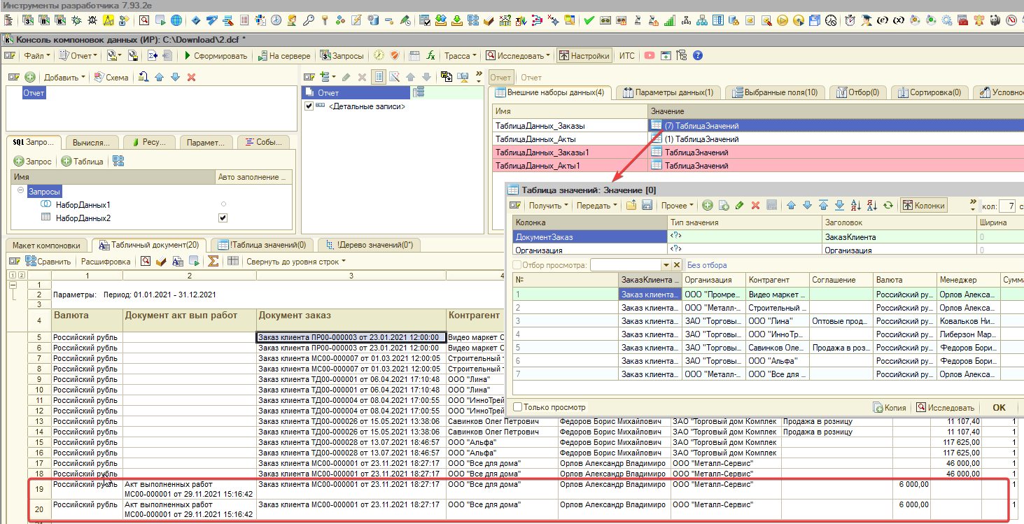
Для протокола. Инициатор тут писал
Цитата
Проблема в том, что уже после объединения в сформированном отчете возникают дубли строк, хотя в самих таблицах значений для объединения дублей нет.

Но дубли при объединении возникают крайне редко, т.к. объединяемые таблицы обычно имеют разную природу.
А вот при соединении наборов данных дубли возникают намного чаще из-за недостаточного условия соединения.

Исправил твой файл dcf, чтобы он выводил результат, и добавил в него соединение с запросом с одной колонкой и двумя одинаковыми строками для демонстрации размножения строк.

А посмотреть содержимое внешних наборов данных можно на странице "Внешние наборы данных" панели настроек.

Прикрепления: 1119799.png (168.2 Kb) · 5684721.dcf (33.4 Kb)
 
tormozitДата: Вс, 11.01.2026, 22:56:45 | Сообщение # 10
Генералиссимус
Группа: Администраторы
Сообщений: 7308
Репутация: 193
Статус: Оффлайн
Частично сделано в 8.07
 
  • Страница 1 из 1
  • 1
Поиск: