|
Анализ прав доступа. Непонятки
|
|
| ShootNICK_tm | Дата: Сб, 04.09.2021, 17:22:12 | Сообщение # 1 |
|
Рядовой
Группа: Пользователи
Сообщений: 15
Репутация: 24
Статус: Оффлайн
| Делаю отчет по различиям двух ролей и попадают роли вроде как одинаковые. Делаю расшифровку по полям - получается странное: по полям различий нет, а в итоге - есть.
|
| |
| |
| tormozit | Дата: Сб, 04.09.2021, 17:50:59 | Сообщение # 2 |
|
Генералиссимус
Группа: Администраторы
Сообщений: 7283
Репутация: 193
Статус: Оффлайн
| Че то маловато ты описал. Так будет сложно разобраться.
|
| |
| |
| ShootNICK_tm | Дата: Пн, 06.09.2021, 09:41:00 | Сообщение # 3 |
|
Рядовой
Группа: Пользователи
Сообщений: 15
Репутация: 24
Статус: Оффлайн
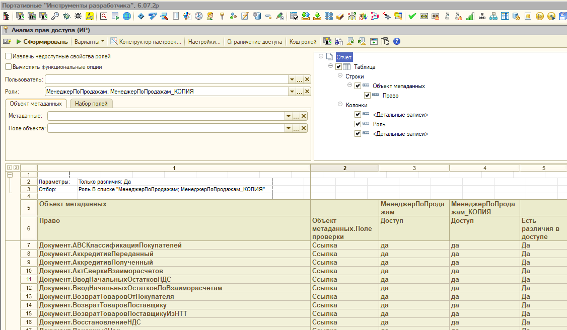
| Уточняю. Взял типовую УТ10 Сделал копию одной роли. Запустил отчет - по моим предположениям для копий не дожлжно выводиться в колонке "Есть различия в доступе" = "Да". Однако наблюдаю:

Я прав/не прав ? Если надо могу базу с примером приложить. Ссыль на гугл/яндекс диск пойдет ?
Сообщение отредактировал ShootNICK_tm - Пн, 06.09.2021, 09:42:23 |
| |
| |
| tormozit | Дата: Вт, 07.09.2021, 09:19:15 | Сообщение # 4 |
|
Генералиссимус
Группа: Администраторы
Сообщений: 7283
Репутация: 193
Статус: Оффлайн
| Проблему воспроизвел https://www.hostedredmine.com/issues/932864
|
| |
| |
| tormozit | Дата: Пн, 13.09.2021, 00:05:57 | Сообщение # 5 |
|
Генералиссимус
Группа: Администраторы
Сообщений: 7283
Репутация: 193
Статус: Оффлайн
| Исправлено в 6.09.1
|
| |
| |